TB58电商论坛

 找回密码
 免费注册

QQ登录

只需一步,快速开始

搜索
查看: 1744|回复: 3
收起左侧

[其他] 拼多多15天成长系列课-拼多多玩法原理解析

[复制链接]
头像被屏蔽
发表于 2019-6-10 15:37:39 | 显示全部楼层 |阅读模式
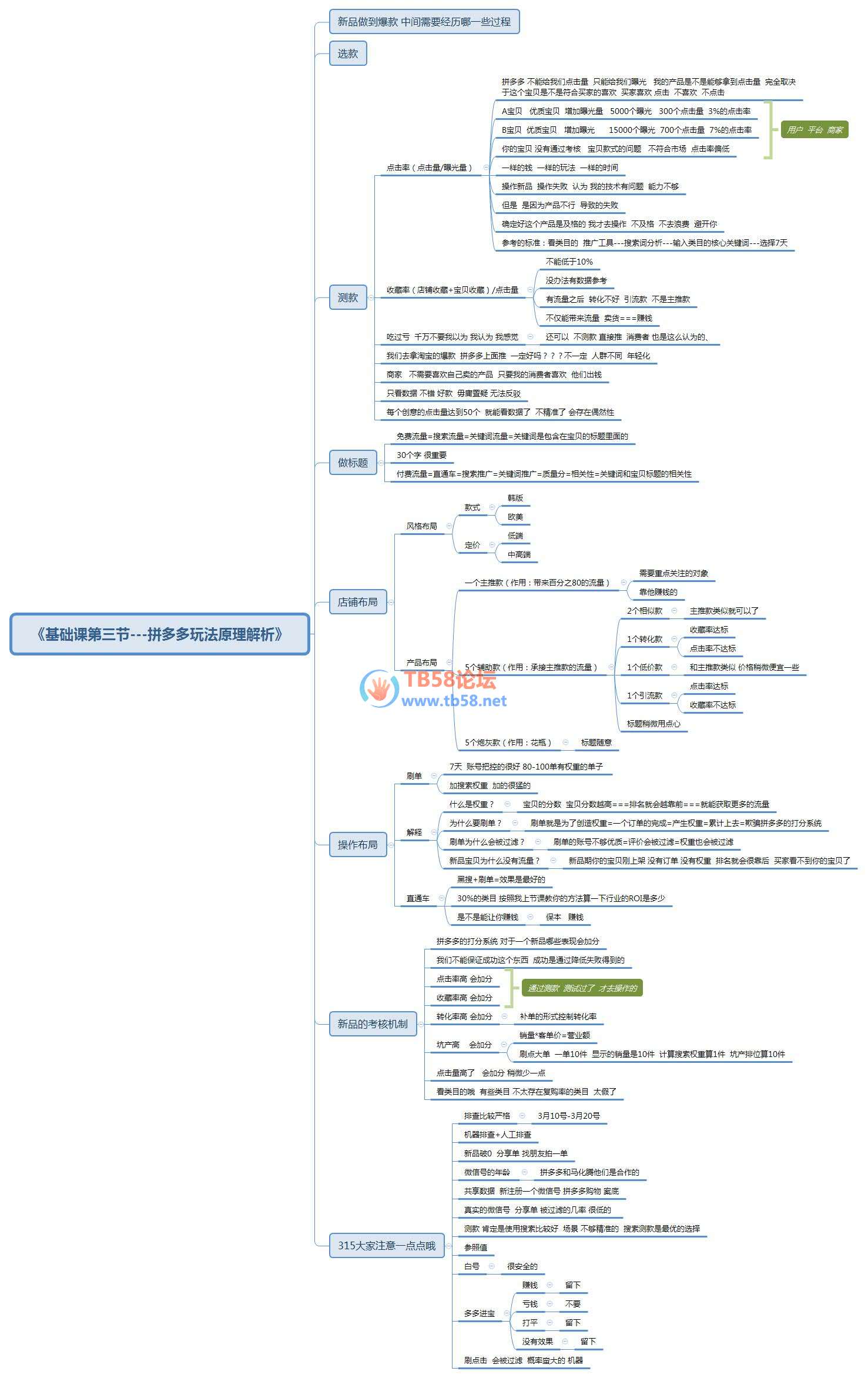
《基础课第三节---拼多多玩法原理解析》.jpg
签名被屏蔽
已有3人评论,登录后可见
使用 高级模式(可批量传图、插入视频等)
您需要登录后才可以回帖 登录 | 免费注册

警告:禁止回复纯表情、纯数字、复制他人回复等违反『回帖规则』行为,违者重罚

快速回复 收藏帖子 返回列表 客服中心 搜索
快速回复 返回顶部 返回列表